Para iniciar usaremos el programa GX Developer y un cable usb serial rs232

Controlador PLC FX2N-10MR 10CH Relay

Conversor Serial USB a RS232 12V
Nota: tambien se puede realizar la comunicacion directa si es que la pc cuenta con puerto rs232
Pasos para la instalacion GX Developer
1.-primero nos dirigimos a la carpeta /EnvMEL y ejecutar setup.exe
2.- luego nos dirigimos al directorio principal y ejecutamos SETUP.EXE
PASOS INICIALES GX DEVELOPER
1.-Creamos un nuevo proyecto


2.-procedemos a crear un ejemplo-programamos una entrada

3.-Programamos una salida


una vez tenemos el ejemplo ---->>>procedemos convertir
Nota: este paso se debe realizar cada vez que editemos el codigo (sino los cambios no son reconocidos)

luego configuramos la comunicacion serial

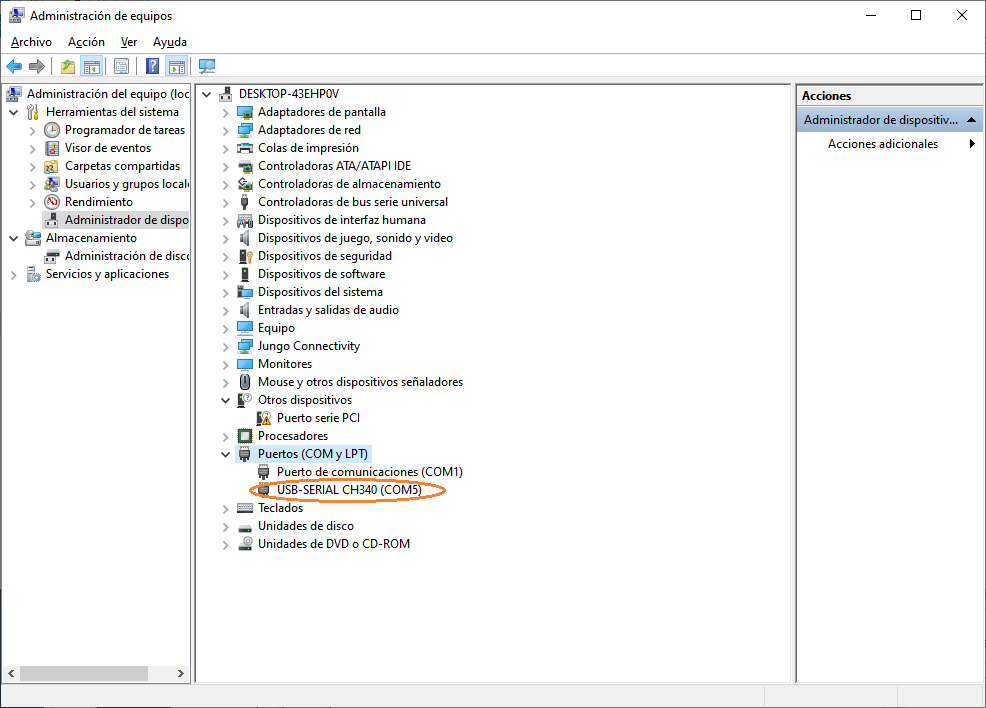
seleccionamos el puerto generado por el cable conversor serial rs232, se puede ver en el administrador de dispositivos / puertos com


por ultimo procedemos a mandarlo al dispositivo
Nota: el dispositivo tiene que estar energizado para poder enviar el programa, caso contrario nos mandara error
