
bueno es hora de probar el modudo ttgo Tdisplay, promero veremos sus caracteristicas.
y respecto a la pantalla tenemos las siguientes caracteristicas:
- Resolution: 135 x 240
- High Density 260 PPI
- 4-Wire SPI interface
- Working Power Supply: 3.3V
- 1.14" diagonal
- Full-color TFT Display
- Drive: ST7789
una de las cosas mas interesantes de este dispositivo es que tiene una pantalla oled a colores.
bueno pasando a la programacion, este modulo se pude programar tanto con del arduino IDE como con micro pyton.
en este caso usaremos el arduino IDE para poder probar este modulo.
bueno el primer paso es instalar en el gestor de tarjetas, las tarjetas de espressif que es el fabricante, para lo cual debemos ir al arduino IDE, en el menu Archivo/Preferencias y en "Gestor de Urls adicionales de tarjetas" ponemos la siguiente url:
copiamos todo completo
https://dl.espressif.com/dl/package_esp32_index.json, http://arduino.esp8266.com/stable/package_esp8266com_index.json

nota: es recomendable desinstalar cualquier tarjeta esp32 que sehaya instalado antes para evitar conflictos.
lo siguiente es ir al menu Herramientas/ Placas/ Gestor de tarjetas y escribir esp32 e instalamos las librerias de tarjetas de espressif.

una vez instaladas las tarjetas de spressif, procedemos a instalar las librerias necesarias para trabajar con el ttgo t display, para lo cual vamos al menu Programa/Incluir Libreria/Administar Bibliotecas y escribimos tft_eSPI, buscamos la libreria en la lista y luego la instalamos.

ahora lo que debemos hacer es configurar un archivo en la libreria, para lo cual procedemos a buscarla en directorio donde esta intalado arduino/libraries/TFT_eSPI o en documentos/Arduino/libraries/TFT_eSPI.
buscamos el archivo "User_Setup_Select.h"
ponemos como comentario la primera line, y la segunda la descomentamos de modo que quede como mo en la imagen

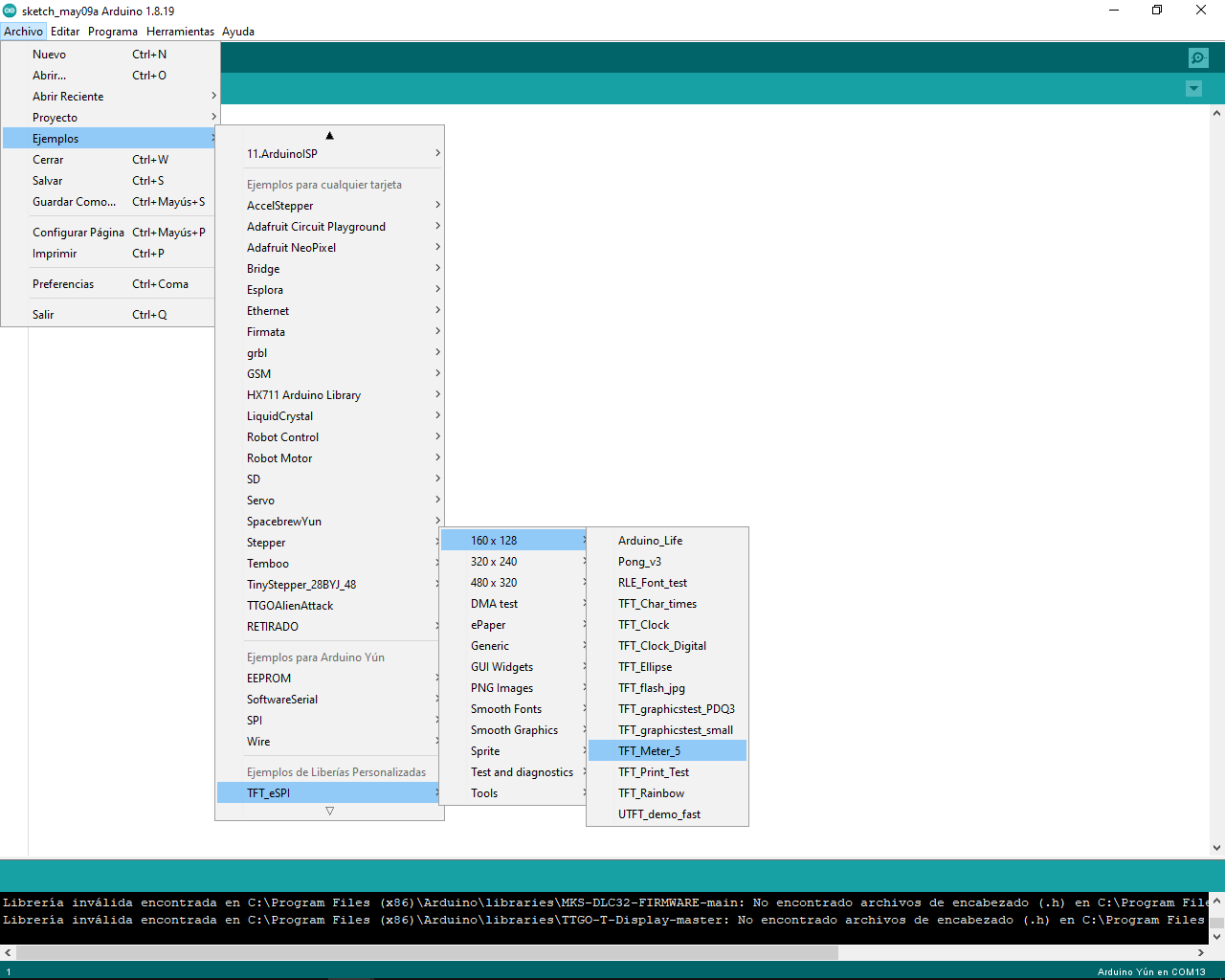
ahora pocedemos a cargar un ejemplo en el arduino.



tambien puede probar el resto de ejemplos.
un ejemplo sensillo para probar seria el siguiete: que lo que hace es poner la pantalla aun color azul
